Foram encontradas 642 questões.
Considere o seguinte trecho de código, desenvolvido utilizando-se a linguagem de programação Python:
l = [1,'oi',2.5]
l *= 4
print(l, 4 in l, 'oi' in l)
Assinale a opção que indica a saída impressa pela função print().
Provas
Questão presente nas seguintes provas
Seja o diagrama de casos de uso UML a seguir:

Uma semântica válida para esse diagrama é a de que
Provas
Questão presente nas seguintes provas
O diagrama de atividades a seguir, representado utilizando a linguagem de modelagem UML, representa o fluxo de atividades de um
cozinheiro.

Ao analisar esse diagrama, é possível inferir que

Ao analisar esse diagrama, é possível inferir que
Provas
Questão presente nas seguintes provas
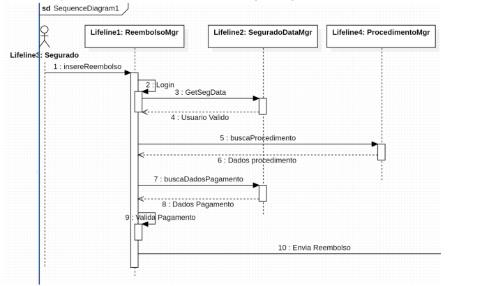
Considerando ainda o problema do sistema de reembolso médico, analise o diagrama a seguir.

Sobre o comportamento que ele apresenta, assinale a afirmativa correta.

Sobre o comportamento que ele apresenta, assinale a afirmativa correta.
Provas
Questão presente nas seguintes provas
Uma seguradora da área de saúde decidiu automatizar seu sistema de reembolso de procedimentos médicos. Analise o diagrama de casos
de uso do sistema está a seguir.
Assinale a opção que descreve corretamente as funcionalidades do sistema.
Assinale a opção que descreve corretamente as funcionalidades do sistema.
Provas
Questão presente nas seguintes provas
O trecho código a seguir mostra um trecho de um sistema de biblioteca digital feita em JAVA e também o código de testes unitários com
JUnit para as funções de inserção e remoção.
Considerando que a lista de livros da biblioteca esteja vazia, o código de execução de testes unitários testLista garante que a lista de livros
Considerando que a lista de livros da biblioteca esteja vazia, o código de execução de testes unitários testLista garante que a lista de livros
Provas
Questão presente nas seguintes provas
Os sistemas OLAP, com vistas a auxiliar o processo de tomada de decisão, geralmente oferecem um conjunto de operações pré-programadas.
A operação que consiste em níveis cada vez maiores de detalhamento na análise de uma determinada dimensão é conhecida como
Provas
Questão presente nas seguintes provas
O processo de tomada de decisão conta com ferramentas computacionais que otimizam e auxiliam gestores em diferentes níveis de
atuação organizacional. No que se refere ao suporte de dados, os armazéns de dados (ou data warehouses) representam uma importante
alternativa para o armazenamento de dados por conta de suas características estruturais.
Assinale a opção apresenta uma característica que diferencia um data warehouse de uma base de dados com suporte ao processamento OLTP.
Assinale a opção apresenta uma característica que diferencia um data warehouse de uma base de dados com suporte ao processamento OLTP.
Provas
Questão presente nas seguintes provas
O processo de integração de dados demanda um conjunto de
ações envolvendo tarefas no contexto do que usualmente se
chama “limpeza de dados” (ou data cleansing). E um dos desafios
enfrentados nesse processo é a forma pela qual serão tratados os
dados ausentes.
A ausência de um dado atende a um mecanismo específico. O mecanismo conhecido como MAR (Missing at Random) é aquele no qual a ausência
A ausência de um dado atende a um mecanismo específico. O mecanismo conhecido como MAR (Missing at Random) é aquele no qual a ausência
Provas
Questão presente nas seguintes provas
Aplicações possuem diferentes demandas por armazenamento
de dados. Dependendo do tipo de necessidade, há a
disponibilidade de classes distintas de sistemas gerenciadores de
bancos de dados, cada qual oferecendo características que se
adequem melhor às diversas demandas.
Assinale a opção que indica a classe de sistema gerenciador de banco de dados que oferece a possibilidade de processamento HTAP (Hybrid Transaction and Analytics Processing) sobre um mesmo conjunto de dados.
Assinale a opção que indica a classe de sistema gerenciador de banco de dados que oferece a possibilidade de processamento HTAP (Hybrid Transaction and Analytics Processing) sobre um mesmo conjunto de dados.
Provas
Questão presente nas seguintes provas
Cadernos
Caderno Container