Foram encontradas 1.832 questões.
Os documentos de entrada de dados no SIAFI dividem-se segundo a natureza orçamentária e financeira, sendo errado afirmar que:
Provas
Questão presente nas seguintes provas
Avalie as afirmativas e marque a opção correta.
Provas
Questão presente nas seguintes provas
O conceito ético de que os comportamentos morais são aqueles que produzem o maior bem a um número maior de indivíduos segue a Abordagem:
Provas
Questão presente nas seguintes provas
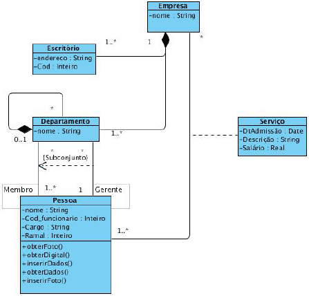
Considere o seguinte diagrama da UML (Unified Modeling Language):

Julgue as afirmações a seguir e indique a opção correta.
I – A classe “Departamento” é uma classe abstrata.
II – O relacionamento entre a classe “Departamento” e a classe “Pessoa” está representado erradamente, pois há dois relacionamentos com cardinalidades diferentes, gerando ambiguidade, e a UML obriga que estes relacionamentos sejam representados separadamente.
III – A classe “Serviço” é uma classe de associação, que é utilizada quando a associação de duas classes possui propriedades.
Provas
Questão presente nas seguintes provas
De acordo com a norma ISO 14001, os pilares de uma política ambiental são:
Provas
Questão presente nas seguintes provas
O Programa de Prevenção de Riscos Ambientais considera 3 (três) agentes de risco para efeito de sua elaboração: agentes físicos, como ruído e temperatura; agentes químicos, como névoas, gases e vapores, e agentes biológicos, como vírus e bactérias. Esse documento deve ser elaborado dentro de padrões de análise desses riscos e sua estrutura mínima deve ser composta de
Provas
Questão presente nas seguintes provas
O tipo de cerimonial que normatiza o trato que as nações devem ter em suas relações formais e o trato entre as autoridades de seu próprio território nacional chama-se Cerimonial:
Provas
Questão presente nas seguintes provas
De acordo com o Decreto Federal nº 3.591, de 06 de setembro de 2000 e alterações, o órgão central do sistema de controle interno do Poder Executivo Federal é representado pela
Provas
Questão presente nas seguintes provas
A clarificação das águas, usualmente, ocorre eliminando o material em suspensão, através de agentes coagulantes. Para esse fim, utilizam os processos de floculação e de coagulação. Entretanto, problemas podem ocorrer devido à presença de contaminantes de baixa decantação. Dessa forma, utilizam-se os auxiliares de coagulação, pois beneficiam a floculação, aumentando a decantação e o enrijecimento dos flocos. Os materiais mais utilizados são os polieletrólitos, a sílica ativada, agentes adsorventes de peso e oxidantes. Em relação à sílica ativada, não se pode afirmar que
Provas
Questão presente nas seguintes provas
O suporte utilizado nas operações do sistema integrado de administração financeira, SIAFI, encontra-se amparado em 3 (três) pilares adotados pela contabilidade, que são os seguintes:
Provas
Questão presente nas seguintes provas
Cadernos
Caderno Container