Foram encontradas 60 questões.
Disciplina: TI - Desenvolvimento de Sistemas
Banca: FUNDATEC
Orgão: PROCERGS
- Engenharia de SoftwareISO/IEC 12207: Ciclo de Vida de Software
- Qualidade de SoftwareSQA: Garantia da Qualidade de Software
- Qualidade de SoftwareISO/IEC 15504: Spice
A ISO 15504 contém um modelo de referência usado como base para a avaliação em duas dimensões, quais sejam:
Provas
Disciplina: TI - Desenvolvimento de Sistemas
Banca: FUNDATEC
Orgão: PROCERGS
- Engenharia de SoftwareDocumentação de Software
- Engenharia de SoftwareISO/IEC 12207: Ciclo de Vida de Software
A ISO 12207 define o processo de Documentação como pertinente a classe dos
Provas
Disciplina: TI - Desenvolvimento de Sistemas
Banca: FUNDATEC
Orgão: PROCERGS
Com base nos modelos de processo tradicionais para o desenvolvimento de software, pode-se dizer que a Verificação e Validação (V&V) acontecem
Provas
Considere os dados a seguir, que representam uma tabela no banco de dados chamada “ALPHA” com suas colunas e seus registros:
| N | A | B |
| 1 | TRUE | TRUE |
| 5 | FALSE | NULL |
| 6 | TRUE | FALSE |
Assinale a alternativa cuja instrução SQL ALTER não possui erros e tem execução bem sucedida.
Provas
Considere as informações a seguir, que representam uma tabela no banco de dados chamada “ALPHA” com suas colunas e seus registros:
| N | A | B |
| 1 | TRUE | TRUE |
| 2 | NULL | NULL |
| 3 | TRUE | NULL |
| 4 | FALSE | FALSE |
| 5 | FALSE | NULL |
| 6 | TRUE | FALSE |
Assinale a alternativa cuja instrução SQL SELECT exibe EXATAMENTE 3 (três) registros.
Provas
Considere uma tabela "PRODUTOS" com os campos "CODIGO", "PRECO" e "QTD_ESTOQUE", em que todos os campos são do tipo inteiro. A partir disso, assinale a instrução SQL SELECT que mostra o código do produto com maior quantidade em estoque.
Provas
Analise a tabela a seguir, que representa uma tabela no banco de dados chamada “ALUNOS” com suas colunas e seus registros.
| NOME | MATRICULA | DOCUMENTO |
| flavia silveira | 7878 | TRUE |
| mauricio netto | 6684 | TRUE |
| pablo peres | 3478 | TRUE |
| marina silva | 689 | TRUE |
| patricio andrade | 94411 | TRUE |
| noemia salvador | 122 | TRUE |
| nilza martins | 6 | TRUE |
| sandro correa | 98887 | TRUE |
| sabrina goethe | 1000 | TRUE |
| eduardo abril | 8445555 | TRUE |
Assinale a alternativa cuja instrução SQL SELECT retorna EXATAMENTE 1 (uma) linha (row).
Provas
Considere o seguinte diagrama de entidade-relacionamento (ER):

Assinale a instrução SQL CREATE VÁLIDA para criar as tabelas conforme o diagrama acima:
Provas
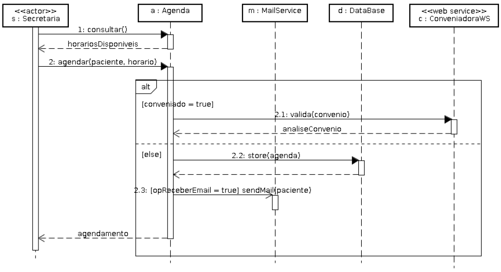
Disciplina: TI - Desenvolvimento de Sistemas
Banca: FUNDATEC
Orgão: PROCERGS
Analise o diagrama de sequência a seguir e assinale a alternativa correta.

Provas
Analise o diagrama de entidade-relacionamento (ER) a seguir e assinale a alternativa correta.

Provas
Caderno Container