Foram encontradas 40 questões.
Introduzido no SQL Server 2012, a função de string CONCAT retorna uma sequência de caracteres que é o resultado da concatenação de dois ou mais valores de sequência de caracteres (strings).

O resultado da seguinte declaração SELECT que usa a função de string CONCAT é
Provas
Microsoft SQL Server Integration Services (SSIS) é uma plataforma para extrair, integrar e transformar dados corporativos, de diferentes fontes, como arquivos XML, arquivos simples ou fontes de dados relacionais. Pode ser usado, por exemplo, para copiar bases e modificar seus dados para envio a outros destinos, enviar e-mail sobre ocorrências e manter data warehouses.
Com relação aos recursos encontrados no SSIS, analise as assertivas a seguir.
I. Para o SSIS, um package é uma coleção de conexões, fluxos de controle ou de dados, variáveis e parâmetros, agrupados por meio de ferramentas de design gráfico.
II. Dentro os tipos de tarefas em um package do SSIS, o Transfer SQL Server Objects Task deve ser usado quando uma tabela ou uma quantidade selecionada de dados precisa ser movida entre dois servidores, enquanto o Bulk Insert Task deve ser usado quando um banco de dados inteiro precisa ser movido entre dois servidores.
III. Em um package do SSIS, é possível vincular dois executáveis através de uma precedence constraint, propriedade definida na ferramenta SSIS Designer.
IV. O utilitário de prompt de comando DTUtil pode ser usado para configurar os pacotes do SQL Server Integration Services, e o utilitário DTExec pode ser usado para mover um package do SSIS.
Está(ão) CORRETA(S) apenas a(s) assertiva(s):
Provas
Provas
Provas
Provas
Analise as tabelas a seguir, considerando a utilização do INNER JOIN em SQL.

Para se obter a tabela resultado, deve ser utilizado o seguinte comando SQL:
Provas
O Microsoft Power BI é um pacote de ferramentas de análise de negócios que proporciona variadas visualizações de indicadores, criados a partir de processos que simplificam a preparação dos dados provenientes de diferentes fontes de dados. A apresentação de relatórios e dashboards é personalizada e preparada para publicação, compartilhamento e análise por integrantes de uma empresa, por meio de navegador Web ou dispositivos móveis. É uma forma rápida para disponibilização de diferentes exibições, exclusivas e completas dos negócios da empresa, com garantia de escalabilidade, governança e segurança.
Com relação aos recursos e ferramentas disponíveis no Power BI, assinale a afirmativa CORRETA.
Provas
Seja a planilha Excel preenchida conforme figura a seguir.


Assinale a alternativa CORRETA, que corresponde ao preenchimento da coluna F (F2 a F6, na sequência).
Provas
- Conceitos BásicosPrincípiosAutenticidade
- Conceitos BásicosPrincípiosConfidencialidade
- Conceitos BásicosPrincípiosIntegridade
- Conceitos BásicosPrincípiosIrretratabilidade (Não Repúdio)
Provas
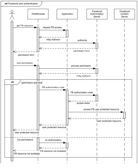
Com base no diagrama de sequência de implementação da autenticação do Facebook visto na figura abaixo, é possível afirmar que:

Provas
Caderno Container