Foram encontradas 1.313 questões.
Considere a seguir as tabelas relacionais de um sistema de controle de consultas médicas:
médicos (codm, nomem, idade, especialidade)
pacientes (codp, nomep, idade, problema)
consultas (codm, codp, data, hora)
Marque a alternativa correta:
Provas
- Banco de Dados RelacionalDependência Funcional
- Banco de Dados RelacionalNormalizaçãoConsistência de Dados
- Banco de Dados RelacionalNormalizaçãoMinimização de Redundância
Considere o esquema apresentado a seguir no contexto de um sistema de controle de matrículas em cursos. Repare que há apenas uma tabela. Aplique os conceitos de Normalização a esse esquema e marque a alternativa correta quanto ao projeto mais adequado para representar essa realidade.
Matrícula (CodAluno, CodTurma, CodDisciplina, HorarioTurma, NomeDisciplina, NomeAluno, DataNascAluno)
Onde:
Nomes em negrito fazem parte da chave primária e nomes sublinhados fazem parte da chave estrangeira.
Matrícula é o nome da tabela.
A chave primária é formada pelos atributos CodAluno e CodTurma.
CodAluno é o código do aluno matriculado.
CodTurma é o código da turma na qual o aluno está matriculado.
CodDisciplina é o código que identifica a disciplina da turma.
HorarioTurma é o horário em que ocorrerá a turma.
NomeDisciplina é o nome da disciplina da turma.
NomeAluno é o nome do aluno matriculado.
DataNascAluno é a data de nascimento do aluno matriculado.
Provas
Considere o diagrama de Entidades e Relacionamentos apresentado na figura a seguir

Marque a alternativa que corresponde ao projeto lógico do modelo relacional correspondente ao apresentado na figura.
Provas
Considere a estrutura de um SGBD na figura a seguir e marque a alternativa correta:

Provas
- Banco de Dados RelacionalRestrições de IntegridadeIntegridade de Entidade
- Banco de Dados RelacionalTipos de ChavesChave Estrangeira
- Banco de Dados RelacionalTipos de ChavesChave Primária
Acerca de restrições de integridade em bancos de dados relacionais, é correto afirmar que:
Provas
- Banco de Dados RelacionalTipos de ChavesChave Estrangeira
- Banco de Dados RelacionalTipos de ChavesChave Primária
Marque a alternativa correta sobre o modelo de dados Relacional.
Provas
O diagrama Entidade Relacionamento abaixo foi uma tentativa de modelo conceitual construído com base no seguinte texto descritivo:
“Em uma companhia aérea, um Passageiro pode emitir uma quantidade indeterminada de Bilhetes de passagem aérea. Cada Bilhete de passagem aérea está associado a exatamente um Passageiro e possui um número e a data do início da viagem, além de relacionar um ou mais trechos que compõem a viagem. Cada trecho pertence a um Voo oferecido pela companhia aérea, e deve registrar o horário para a partida e chegada, e dois aeroportos (um aeroporto da partida e outro da chegada do trecho). Deve-se observar que os Voos e seus trechos são oferecidos pela companhia aérea todos os dias da semana.”
Considere o texto acima, o diagrama abaixo, e as assertivas a seguir para marcar a alternativa correta:

Considere as afirmativas:
I. O relacionamento e as cardinalidades usadas entre as entidades Trecho e Aeroporto atendem ao especificado no texto descritivo.
II. Para atender ao especificado no texto descritivo, as cardinalidades no relacionamento entre Voo e Trecho estão invertidas, isto é, aquela cardinalidade aplicada no Trecho deveria ser usada no lado Voo, e vice-versa.
III. Um inclusão de um novo relacionamento ternário entre Passageiro, BilhetePassagemAerea e Aeroporto removeria a necessidade da entidade BilheteTrecho, e atenderia ao especificado no texto descritivo.
IV. O relacionamento e as cardinalidades usadas entre as entidades BilhetePassagemAerea e Passageiro atendem o especificado no texto descritivo.
Com base nos elementos apresentados na questão, está(ão) correta(s) a(s) afirmativa(s):
Provas
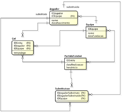
Considere o Diagrama Entidade Relacionamento conceitual mostrado abaixo que representa o armazenamento de informações sobre um jogo de Futebol.

Considere as afirmativas:
I. O relacionamento entre as entidades PartidaFutebol e Equipe pode ser suprimido pois representa uma informação redundante, sem alteração para o significado expresso pelo modelo apresentado.
II. Um autorrelacionamento na entidade Jogador permitiria a supressão da entidade Substituicao, sem alteração para o significado expresso pelo modelo apresentado.
III. A entidade Gol pode ser suprimida e seu atributo armazenado na entidade Equipe, sem alteração para o significado expresso pelo modelo apresentado.
IV. É possível construir uma consulta que recupere o Jogador com maior número de gols marcados durante a existência de uma Equipe.
V. Há um erro sintático no diagrama pois não é permitido haver uma entidade com dois relacionamentos com a mesma entidade (entre Substituicao e Jogador)
Com base na figura e nas afirmativas, estão corretas:
Provas
Que tipo de porta de comunicação permite maior facilidade de implementação de controle de um motor de passo?
Provas
No processo de soldagem do tipo MAG (metal ativo a gás) podemos usar
Provas
Caderno Container