Foram encontradas 40 questões.
Seguir as regras de usabilidade para a interface de um programa com o usuário é uma das boas práticas de IHC (Interação Homem-Computador). Qual das alternativas abaixo NÃO é um dos princípios básicos de usabilidade?
Provas
Questão presente nas seguintes provas
Assinale a alternativa que apresenta a área que estuda formas de trabalho que utilizam ferramentas, equipamentos e estações de trabalho que se ajustam ao usuário, em vez de ajustar o usuário ao trabalho.
Provas
Questão presente nas seguintes provas
- Fundamentos de ProgramaçãoAlgoritmosAlgoritmos de Busca
- Fundamentos de ProgramaçãoEstruturas de DadosEstrutura de Dados: Tabela Hash
Pesquisa Binária e Hash Code são duas técnicas de busca de dados em um arquivo ou tabela muito usados em informática, com grande vantagem sobre a Pesquisa Sequencial. Sobre essas técnicas, assinale a afirmação INCORRETA.
Provas
Questão presente nas seguintes provas
- Fundamentos de ProgramaçãoEstruturas de DadosDefinição: Estrutura de Dados
- Fundamentos de ProgramaçãoEstruturas de DadosEstrutura de Dados: Fila
- Fundamentos de ProgramaçãoEstruturas de DadosEstrutura de Dados: Pilha
A maioria dos softwares de aplicação possui comandos de "Desfazer" e "Refazer". O primeiro desfaz a última operação ou texto digitado, enquanto que, o segundo refaz uma operação ou texto desfeito, conforme sugerem os nomes dos comandos.
Internamente, nos softwares, podem ser usadas duas estruturas de dados que armazenam as sucessivas operações de "Desfazer" e "Refazer", de modo que o próximo "Refazer" sempre recupera o último "Desfazer". Os tipos de estrutura de dados que podem ser usados para "Desfazer" e "Refazer" são, respectivamente:
Provas
Questão presente nas seguintes provas
1894704
Ano: 2018
Disciplina: TI - Organização e Arquitetura dos Computadores
Banca: UFRGS
Orgão: UFRGS
Disciplina: TI - Organização e Arquitetura dos Computadores
Banca: UFRGS
Orgão: UFRGS
Num programa, encontrou-se a expressão lógica a seguir:
(NOT B=5 AND NOT C=3) OR (NOT A=0 AND B=5) OR (A=0 AND B=5 AND C=3) OR (A=0 AND B=5 AND NOT C=3)
Assinale a alternativa que apresenta a expressão mais reduzida que se pode obter, a fim de simplificar a lógica descrita acima.
Provas
Questão presente nas seguintes provas
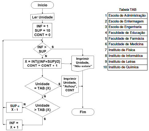
Dispõe-se de uma tabela TAB de 10 posições, numeradas de 1 a 10, com o nome de unidades acadêmicas. Para localização de uma determinada unidade, digitada pelo usuário, usa-se o fluxograma a seguir.

Para determinada unidade, digitada pelo usuário, pode-se encontrar ou não o valor digitado. Qual o maior valor de CONT (pior caso) que será impresso, para o caso de se encontrar a unidade digitada e para o de não encontrá-la, respectivamente?
Provas
Questão presente nas seguintes provas
É órgão da Administração Superior da Universidade, segundo o Estatuto e Regimento Geral da Universidade Federal do Rio Grande do Sul (UFRGS):
Provas
Questão presente nas seguintes provas
Considere as afirmações abaixo relativas à Lei n° 12.527/2011, que regula o acesso a informações previsto na Constituição da República Federativa do Brasil.
I - A Lei trata dos procedimentos a serem observados apenas pela União, com o fim de garantir o acesso a informações previsto na Constituição da República Federativa do Brasil.
II - Em razão da peculiar natureza jurídica, as autarquias, as fundações públicas, as empresas públicas, as sociedades de economia mista e demais entidades controladas direta ou indiretamente pela União não se subordinam ao regime da Lei.
III - A observância da publicidade como preceito geral e do sigilo como exceção é uma das diretrizes para os procedimentos previstos na Lei.
Quais estão corretas?
Provas
Questão presente nas seguintes provas
Considere as afirmações abaixo com relação aos prazos, segundo a Lei nº 9.784/1999, que regula o processo administrativo no âmbito da Administração Pública Federal.
I - Os prazos começam a correr a partir da data da cientificação oficial, excluindo-se da contagem o dia do começo e incluindo-se o do vencimento.
II - Considera-se prorrogado o prazo até o primeiro dia útil seguinte se o vencimento cair em dia em que não houver expediente ou este for encerrado antes da hora normal.
III - Havendo motivo de força maior devidamente comprovado, os prazos processuais se suspendem.
Quais estão corretas?
Provas
Questão presente nas seguintes provas
Considere as afirmações abaixo com relação à delegação, segundo a Lei nº 9.784/1999, que regula o processo administrativo no âmbito da Administração Pública Federal.
I - Não podem ser objeto de delegação a edição de atos de caráter normativo, a decisão de recursos administrativos e as matérias de competência exclusiva do órgão ou autoridade.
II - A delegação e sua revogação serão necessariamente ordenadas verbalmente pelo superior imediato e sempre em presença de, pelo menos, dois servidores, que testemunharão e darão fé ao ato.
III - O ato de delegação terá obrigatoriamente o prazo mínimo de dois anos, vigorando, pelo menos, até o término do mandato do superior delegante.
Quais estão corretas?
Provas
Questão presente nas seguintes provas
Cadernos
Caderno Container