Foram encontradas 420 questões.
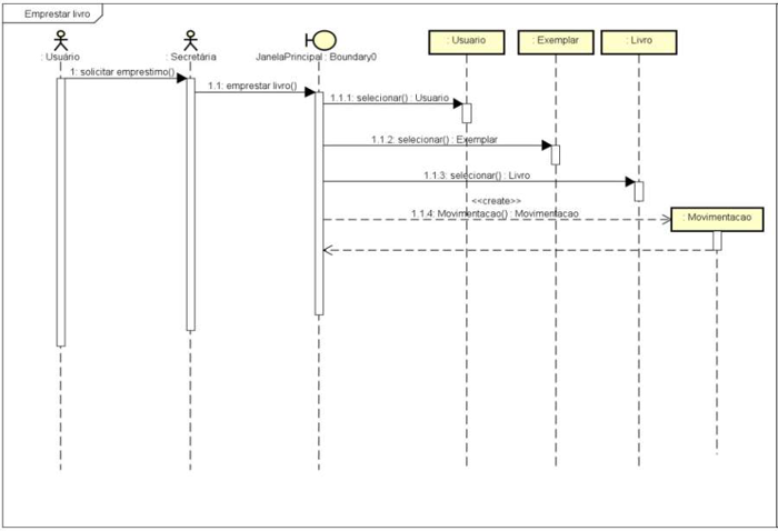
A UML (Unified Modeling Language) é uma linguagem gráfica para visualização, especificação, construção e documentação de artefatos de um sistema de software. O diagrama a seguir apresenta um dos tipos de diagrama UML mais comuns:

Esse é um diagrama de:
Provas
O Rational Unified Process - RUP é um exemplo de modelo de processo derivado de trabalhos sobre a UML e o Unified Software Development Process associado. Analise as afirmações a seguir:
I-O RUP é descrito em três perspectivas: dinâmica, estática e prática.
II-O objetivo da fase de concepção do RUP é estabelecer um business case para o sistema.
III-As fases do RUP são estreitamente relacionadas ao negócio e não a assuntos técnicos.
É correto o que se afirma em:
Provas
Quando da prototipação de um sistema, avalie as afirmações a seguir:
I-Os protótipos de alta fidelidade têm alto nível de esforço em termos de aparência, sendo extremamente realistas do ponto de vista de como será o produto final. No entanto, o nível de detalhes de um protótipo de alta fidelidade é menor e poucas telas são esperadas desse tipo de abordagem.
II-A prototipação de baixa fidelidade é aquela que, embora graficamente seja mais simples (comumente modelos wireframe), tem como foco funcionalidades de maior profundidade, ou seja, considera menos detalhes, mas muito mais telas. Deve ser feita nos momentos finais do projeto, a fim de garantir um fluxo de usuário eficaz junto ao produto final.
III-Os mockups são comumente utilizados como protótipos de baixa fidelidade. Tal tipo de prototipação impede que o usuário confunda o protótipo com o produto final e é focado em funcionalidades, sendo de fácil alteração.
IV- A prototipação é uma técnica que busca mimetizar para o usuário o funcionamento dos requisitos antes que o produto final esteja pronto. É uma técnica capaz de, além de avaliar se os requisitos propostos estão sendo acatados, contribuir para melhoria no processo de design do produto.
V - A prototipação vertical aborda os requisitos em menor profundidade e busca cobrir de forma ampla muitas funcionalidades. Está relacionada à prototipação de baixa fidelidade.
VI - A prototipação vertical cria protótipos que exploram as funcionalidades em maior profundidade e permite explorar um menor número de funcionalidades a cada sessão de prototipação.
É correto o que se afirma em:
Provas
Extreme Programming (XP) é uma abordagem desenvolvida para impulsionar práticas reconhecidamente boas, como o desenvolvimento iterativo, a níveis extremos. Em XP, várias novas versões de um sistema podem ser desenvolvidas, integradas e testadas em um único dia por programadores diferentes. Registre V, para verdadeiras, e F, para falsas:
(__)O desenvolvimento incremental é sustentado por meio de pequenos e frequentes releases do sistema. Os requisitos são baseados em cenários ou em simples estórias de usuários, usadas como base para decidir a funcionalidade que deve ser incluída em um incremento do sistema.
(__)No princípio ou prática de especialista, é necessário que haja desenvolvedores especialistas em determinadas funcionalidades no sistema para que assuma responsabilidade sobre parte do código.
(__)Cada projeto é realizado para atender às necessidades atuais e nada mais.
Assinale a alternativa com a sequência correta:
Provas
- AdministraçãoOtimização e Performance de Banco de DadosOtimização de Consultas
- SQLConceitos e Fundamentos de SQL
- SGBDsOracle
Sobre consultas e otimização de consultas no banco de dados oracle 12c, analise as afirmações a seguir:
I-O comando EXPLAIN PLAN é uma instrução que exibe os planos de execução escolhidos pelo Oracle Optimizer para as instruções SELECT, UPDATE, INSERT e DELETE.
II-O comando DISTINCT é utilizado para eliminar duplicidade de registros em uma consulta.
III-A cláusula IN em um comando SQL permite que sejam informados apenas valores fixos e reais. Quando necessário utilizar valores resultantes de subconsultas, é preciso usar a cláusula EXISTS.
É correto o que se afirma em:
Provas
Sob a luz específica dos artigo 3º e 4º da LGPD ( Lei n.º 13.709, de 14 de agosto de 2018 - Lei Geral de Proteção de Dados Pessoais) os quais tratam da aplicabilidade e abrangência da referida lei, considere:
I-Ao tratamento de dados pessoais realizado para fins exclusivamente jornalísticos e artísticos.
II-À operações de tratamento de dados realizada por pessoa natural ou por pessoa jurídica de direito público ou privado, independente do país de sua sede ou do país onde estejam localizados os dados, desde que os dados pessoais objeto do tratamento tenham sido coletados no território nacional.
III-Ao tratamento de dados pessoais realizado por pessoa natural para fins exclusivamente particulares, inclusive quando econômicos.
IV-Ao tratamento de dados pessoais provenientes de fora do território nacional e que não sejam objeto de comunicação, uso compartilhado de dados com agentes de tratamento brasileiros ou objeto de transferência internacional de dados com outro país que não o de proveniência, a menos que o país de proveniência proporcione grau de proteção de dados pessoais adequado ao previsto nesta Lei.
V-Ao tratamento de dados pessoais realizado para fins exclusivos de segurança pública.
A LGPD se aplica em:
Provas
Testes de desenvolvimento incluem todas as atividades de testes que são realizadas pela equipe de desenvolvimento do sistema. O testador do software geralmente é o programador que o desenvolveu, embora nem sempre seja assim. Analise as afirmações a seguir:
I-Testes unitários devem centrar-se em testar a funcionalidade dos objetos ou métodos.
II-Testes de componentes devem centrar-se em testar as interfaces dos componentes.
III-Testes de desenvolvimento são essencialmente um processo de teste de defeitos.
É correto o que se afirma em:
Provas
- Engenharia de SoftwareCiclo de Vida de Software
- Engenharia de SoftwarePrincípios de Engenharia de Software
- Manutenção e Evolução de SoftwareReúso de Software
Considere as afirmativas relacionadas aos conceitos de engenharia de software apresentadas a seguir. Registre V, para verdadeiras, e F, para falsas:
(__)É uma disciplina de engenharia que se preocupa com todos os aspectos de produção de software.
(__)O reúso de software tornou-se a abordagem dominante para a construção de sistemas Web. Quando construímos esses sistemas, pensamos em como podemos montá-los a partir de componentes e sistemas de software preexistentes.
(__)Existem quatro atividades fundamentais comuns a todos os processos de software: especificação de software, desenvolvimento de software, testes de software e manutenção de software.
Assinale a alternativa com a sequência correta:
Provas
O Namespaces do DFS (Distributed File System) é um serviço de função no Windows que permite agrupar pastas compartilhadas localizadas em servidores diferentes em um ou mais namespaces estruturados logicamente. Analise os elementos que compõem um namespace DFS, identificando as corretas:
I-Servidor de Namespace permite configurar regras de DNS em perfis de usuários para acesso e permissionamento dentro da nuvem.
II-Pasta sem destinos adicionam estrutura e hierarquia ao namespace.
III-O Servidor de Namespace é o caminho UNC de uma pasta compartilhada ou link gerado utilizando o método de criptografia SHA256.
Está correto o que se afirma em:
Provas
Sobre o Active Directory (AD), analise as afirmações a seguir:
I-O Active Directory armazena informações sobre objetos na rede e torna essas informações fáceis de serem encontradas e usadas por administradores e usuários.
II-Possui um serviço de replicação que distribui dados de diretório em uma rede. Todos os controladores de domínio em um domínio participam da replicação e contêm uma cópia completa de todas as informações de diretório para seu domínio.
III-Permite configurar políticas de segurança para arquivos disponíveis na nuvem pelo OneDrive.
É correto o que se afirma em:
Provas
Caderno Container