Foram encontradas 40 questões.
Um container é uma forma de virtualização no nível do sistema operacional, um ambiente totalmente isolado, simulando um sistema independente no mesmo host. Escolha a solução abaixo que implementa essa forma de virtualização:
Provas
Questão presente nas seguintes provas
É possível ingressar um servidor membro (Windows Server 2008 R2) a um domínio via linha de comando usando o comando:
Provas
Questão presente nas seguintes provas
Para fazer uma cópia do setor de boot da MBR sem a tabela de partição, pode-se utilizar o seguinte comando:
Provas
Questão presente nas seguintes provas
Considere as seguintes classes na linguagem de Programação Java: A, B, C, D, E e Main.
public class A {
public String toString(){
return "A";
}
}
public class B extends A{
public String toString(){
return "B";
}
}
public class C extends A{
}
public class D extends C{
public String toString(){
return "D";
}
}
public class E extends B {
}
import java.util.ArrayList;
public class Main {
public static void main(String[] args) {
ArrayList<A> lista = new ArrayList<A>();
lista.add(new A());
lista.add(new B());
lista.add(new C());
lista.add(new D());
lista.add(new E());
for(A elemento:lista){
System.out.print(elemento + " ");
}
}
}
A saída do programa acima será: A B A D B. Qual conceito da orientação a objetos justifica o resultado gerado?
Provas
Questão presente nas seguintes provas
Sobre o diagrama de atividades da UML, é correto afirmar que:
Provas
Questão presente nas seguintes provas
Considere o seguinte programa Java:
public class Criptografia {
public static int retornarNumeroColunas(String texto, int numeroFatias){
int numColunas = texto.length()/numeroFatias;
if ((texto.length()%numeroFatias)>0) {
numColunas++;
}
return numColunas;
}
public static String codificar(String texto, int numeroFatias){
char matriz [][];
String resultado ="";
matriz = new char[numeroFatias][retornarNumeroColunas(texto, numeroFatias)];
for (int i = 0; i < texto.length(); i++) {
matriz[i%numeroFatias][i/numeroFatias] = texto.charAt(i);
}
for (int i = 0; i < matriz.length; i++) {
for (int j = 0; j < matriz[i].length; j++) {
resultado += matriz[i][j];
}
}
return resultado;
}
public static void main(String[] args) {
System.out.println(codificar("Criptografia",4));
}
}
Assinale a alternativa correta, indicando o que o programa imprimirá:
Provas
Questão presente nas seguintes provas
Considerando o exemplo de diagrama de casos de uso que mostra um vendedor que opcionalmente consulta o SPC e que tanto o vendedor como o entregador precisam verificar pagamentos atrasados, que relacionamentos deveriam substituir as letras A, B e C (nesta ordem)?

Provas
Questão presente nas seguintes provas
O Guia PMBOK, na sua quinta edição, estabelece dez áreas de conhecimento. Assinale a alternativa que possui somente áreas de conhecimento válidas:
Provas
Questão presente nas seguintes provas
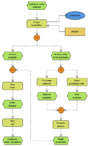
Existem várias notações de modelagem de processos comumente usadas. A figura abaixo representa qual dessas notações?

Provas
Questão presente nas seguintes provas
Atualmente, a especificação do padrão UML está na versão 2.5 e são disponibilizados vários diagramas. A figura abaixo representa que diagrama da UML?

Provas
Questão presente nas seguintes provas
Cadernos
Caderno Container