Foram encontradas 155 questões.
Qual dos seguintes procedimentos pode ser efetuado em uma página HTML com um script escrito na linguagem JavaScript, para executar o tratamento de erros ocorridos na execução do script?
Provas
Assinale a alternativa correta a respeito do protocolo HTTP,
Provas
Assinale a alternativa correta a respeito de drivers JDBC (Java DataBase Connectivity).
Provas
Complete corretamente as frases abaixo, a respeito da utilização de modificadores de acesso na definição de atributos, empregando a linguagem Java.
- Um atributo definido como............................ é compartilhado por todas as instâncias da classe, apresentando o mesmo valor quando acessado a partir de qualquer instância da classe.
- Um atributo definido como........................... é acessível somente a partir da classe na qual foi definido ou em suas subclasses.
- Um atributo definido como....................... não pode ter seu valor modificado depois de seu valor inicial ter sido definido.
Assinale a alternativa que completa correta e sequencialmente as afirmações acima.
Provas
Assinale a alternativa correta a respeito de Java Server Pages (JSP) e Java Server Faces (JSF).
Provas
Assinale a alternativa correta a respeito da API JAX-WS da plataforma Java.
Provas
Considere as seguintes afirmações a respeito de modelagem com diagrama de casos de uso de UML:
|. Uma associação entre um ator e um caso de uso denota a participação do elemento externo modelado pelo ator na ocorrência do caso de uso.
Il. A associação de dois atores a um mesmo caso de uso implica que os dois elementos externos modelados pelos atores participam simultaneamente na ocorrência do caso de uso.
III. É possível que, apesar de não haver uma associação entre um ator e um caso de uso, eles estejam associados indiretamente, em função de uma associação de inclusão entre dois casos de uso, sendo um deles associado ao ator.
IV. Uma associação de extensão entre dois casos de uso implica que um deles corresponde a uma especialização do outro.
Assinale a alternativa que enumera todas as afirmações corretas.
Provas
Considere o diagrama de atividades de UML abaixo:

Analise as afirmações a seguir, a respeito do diagrama.
I. O diagrama apresenta duas partições.
II. O diagrama apresenta duas ações e três atividades.
III. Após a ocorrência de “verificar se posicao viavel” necessariamente haverá a ocorrência de ”posicionar peao”.
IV. Após a ocorrência de “posicionar peao”, necessariamente haverá a ocorrência de “verificar vencedor”.
Assinale a alternativa que contém todas as afirmações corretas.
Provas
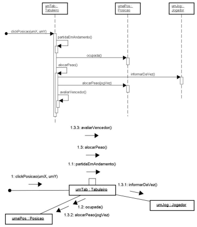
Considere os diagramas de UML abaixo:

Analise as afirmações a seguir, a respeito do diagrama.
I. Nos dois tipos de diagrama (de sequência e de comunicação) é possível condicionar o envio de uma mensagem ao resultado de uma expressão booleana (guarda). .
II. Nos dois tipos de diagrama (de sequência e de comunicação) é possível representar mensagens enviadas concorrentemente.
III. Como regra geral, pode-se afirmar que há total equivalência semântica entre os diagramas de comunicação e de sequência; isto é, uma modelagem produzida com um pode ser convertida no outro, sem perda de informação.
IV. Há total equivalência semântica entre os dois diagramas apresentados.
Assinale a alternativa que contém todas as afirmações corretas.
Provas
Sobre a criação de tabelas em bancos de dados relacionais através da linguagem SQL, é correto afirmar:
Provas
Caderno Container