Foram encontradas 1.100 questões.
Disciplina: TI - Desenvolvimento de Sistemas
Banca: UFMT
Orgão: Pref. Várzea Grande-MT
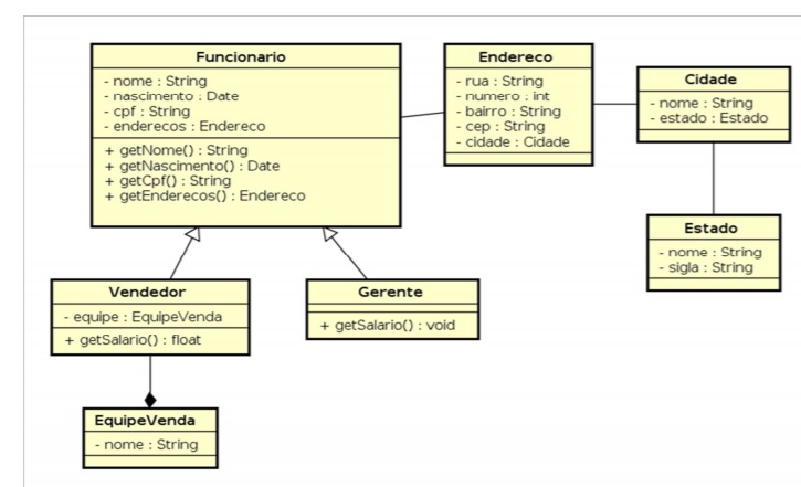
Considere o Diagrama de Classes a seguir.

A respeito desse diagrama, assinale a afirmativa INCORRETA.
Provas
Disciplina: TI - Desenvolvimento de Sistemas
Banca: UFMT
Orgão: Pref. Várzea Grande-MT
Provas
Disciplina: TI - Desenvolvimento de Sistemas
Banca: UFMT
Orgão: Pref. Várzea Grande-MT
- UX/UIAvaliação de Usabilidade
- UX/UIHeurísticas de Usabilidade
- UX/UIProjeto de Interface de Usuário
- UX/UIUsabilidade
Provas
Disciplina: TI - Desenvolvimento de Sistemas
Banca: UFMT
Orgão: Pref. Várzea Grande-MT
Sobre o uso de código CSS Externo, Interno e Inline, analise as afirmativas.
I - Quando se usa o CSS interno, apenas o arquivo que contém o CSS é afetado.
II - Não é possível ter, em um mesmo documento HTML, CSS interno e inline.
III - O uso do CSS inline torna o código HTML menos legível.
IV - O CSS externo auxilia na reusabilidade de código, uma vez que vários documentos HTML podem fazer referência ao mesmo arquivo CSS.
V - O CSS inline é recomendado para grandes projetos, pois a configuração de um elemento é refletida em todo o projeto.
Está correto o que se afirma em
Provas
Disciplina: TI - Desenvolvimento de Sistemas
Banca: UFMT
Orgão: Pref. Várzea Grande-MT
Provas
Disciplina: TI - Desenvolvimento de Sistemas
Banca: UFMT
Orgão: Pref. Várzea Grande-MT
Analise o código CSS e HTML a seguir.
<!DOCTYPE html>
<html>
<head>
<style>
.texto {
display: inline-block;
border: 3px solid red;
width: 100%;
}
</style>
</head>
<body>
<h2>Exemplo de caixa de texto</h2>
<div class="texto">Prefeitura de Várzea Grande</div>
</body>
</html>
Sobre esse código, é correto afirmar:
Provas
Disciplina: TI - Desenvolvimento de Sistemas
Banca: UFMT
Orgão: Pref. Várzea Grande-MT
- Fundamentos de ProgramaçãoEstruturas de RepetiçãoEstrutura for
- Fundamentos de ProgramaçãoVariáveisEscopo de Variáveis
- WebJavaScript
Analise o trecho de código abaixo.
for (let i=0;i<5;i++) { var a=0; a++; } console.log(a); i = i - 1; console.log(i);Em relação a escopo e variáveis em JavaScript, para esse trecho de código, assinale a afirmativa correta.
Provas
Disciplina: TI - Desenvolvimento de Sistemas
Banca: UFMT
Orgão: Pref. Várzea Grande-MT
Sejam três diferentes códigos de conexão ao banco de dados construídos utilizando a linguagem PHP, denominados Código A, Código B e Código C.
Código A.
$con = mysql_connect("localhost","usuario","senha");
if ($con !== false) {
mysql_select_db("banco_de_dados");
$resultado = mysql_query("SELECT * FROM aluno");
}
while ($linha = mysql_fetch_assoc($resultado)) {
echo "<br />".$linha['id']." - ".$linha['nome'];
}
}
Código B.
$con =
mysqli_connect("localhost","usuario","senha","banco_de_dados");
$resultado = mysql_query($con, "SELECT * FROM aluno");
while ($linha = mysqli_fetch_assoc($resultado)) {
echo "<br />".$linha['id']." - ".$linha['nome'];
}
Código C.
$con = new
PDO('mysql:host=localhost;dbname=banco_de_dados;charset=utf-8', 'usuario', 'senha');
$resultado = $con->query("SELECT * FROM aluno");
while ($linha = $resultado->fetch(PDO::FETCH_ASSOC)) {
echo "<br />".$linha['id']." - ".$linha['nome'];
}
Considerando um ambiente de desenvolvimento com o PHP e o MySQL, contendo o usuário, a senha e as tabelas citados nos códigos, assinale a afirmativa correta.
Provas
Disciplina: TI - Desenvolvimento de Sistemas
Banca: UFMT
Orgão: Pref. Várzea Grande-MT
- Fundamentos de ProgramaçãoEstruturas de RepetiçãoEstrutura for
- Fundamentos de ProgramaçãoEstruturas de DadosEstrutura de Dados: Array
- WebPHP
<?php $arr = [0 => 7, 1 => 41, 2 => 11, 3 => 18, 4 => 50, 'aluno' => "João", 'cpf' => '999.999.999-99']; for ($i=0;$i<count($arr);$i++) {
echo "<br />".$i.": ".$arr[$i]; } ?>
Em relação ao trecho de código em PHP, marque a afirmativa correta.
Provas
Disciplina: TI - Desenvolvimento de Sistemas
Banca: UFMT
Orgão: Pref. Várzea Grande-MT
Observe o código HTML abaixo.
<!doctype html>
<html>
<head>
</head>
<body>
<div>Lorem Ipsum</div>
<div id="bloco">Lorem Ipsum</div>
<div class="blocos">Lorem Ipsum</div>
</body>
</html>
Em relação à manipulação do Modelo de Objeto de Documento (do inglês, Document Object Model ou simplesmente DOM) utilizando JavaScript puro, ou seja, sem a inclusão de qualquer biblioteca, framework ou API externa, assinale a alternativa que apresenta a forma correta de alterar a cor de fundo dos três elementos “div” presentes no código HTML.
Provas
Caderno Container