Foram encontradas 510 questões.
825482
Ano: 2008
Disciplina: TI - Desenvolvimento de Sistemas
Banca: CESPE / CEBRASPE
Orgão: STJ
Disciplina: TI - Desenvolvimento de Sistemas
Banca: CESPE / CEBRASPE
Orgão: STJ
Provas:
Julgue os itens a seguir, relativos a conceitos de orientação a objetos e UML.
Em um modelo construído com a UML, estão corretas as seguintes características de diagramas de atividades: separações (forks) e junções (joins) são empregadas quando há atividades em paralelo; cada junção tem uma transição de entrada e várias de saída; cada separação tem várias transições de entrada e uma de saída; atividades estão agrupadas em raias separadas por linhas.Provas
Questão presente nas seguintes provas
825481
Ano: 2008
Disciplina: TI - Desenvolvimento de Sistemas
Banca: CESPE / CEBRASPE
Orgão: STJ
Disciplina: TI - Desenvolvimento de Sistemas
Banca: CESPE / CEBRASPE
Orgão: STJ
Provas:
- Arquitetura e Design de SoftwareArquitetura Cliente-Servidor
- Arquitetura e Design de SoftwareArquitetura em Camadas
Acerca de arquiteturas de aplicações cliente-servidor e para
a Internet, julgue os próximos itens.
Na arquitetura cliente-servidor com três camadas (three tier), a camada de apresentação, a camada de aplicação e o gerenciamento de dados ocorrem em diferentes máquinas. A camada de apresentação provê a interface do usuário e interage com o usuário, sendo máquinas clientes responsáveis pela sua execução. A camada de aplicação é responsável pela lógica da aplicação, sendo executada em servidores de aplicação. Essa camada pode interagir com um ou mais bancos de dados ou fontes de dados. Finalmente, o gerenciamento de dados ocorre em servidores de banco de dados, que processam as consultas da camada de aplicação e enviam os resultados.a Internet, julgue os próximos itens.
Provas
Questão presente nas seguintes provas
825480
Ano: 2008
Disciplina: TI - Desenvolvimento de Sistemas
Banca: CESPE / CEBRASPE
Orgão: STJ
Disciplina: TI - Desenvolvimento de Sistemas
Banca: CESPE / CEBRASPE
Orgão: STJ
Provas:
No referente a técnicas e estratégias de verificação e
validação, julgue os próximos itens.
Inspeções e walkthroughs podem fazer parte de um processo de verificação e validação, sendo realizadas por equipes cujos membros têm papéis definidos. Quando da inspeção de um código, uma lista de verificação de erros (checklist) é usada. O conteúdo da lista tipicamente independe da linguagem de programação usada.validação, julgue os próximos itens.
Provas
Questão presente nas seguintes provas
825479
Ano: 2008
Disciplina: TI - Desenvolvimento de Sistemas
Banca: CESPE / CEBRASPE
Orgão: STJ
Disciplina: TI - Desenvolvimento de Sistemas
Banca: CESPE / CEBRASPE
Orgão: STJ
Provas:
- Arquitetura e Design de SoftwareArquitetura Cliente-Servidor
- Engenharia de SoftwareDesenvolvimento Baseado em Componentes
- Gestão de Documentos e ConteúdoPortais Corporativos
- Gestão de Documentos e ConteúdoPortlets e Especificações
Com relação ao desenvolvimento de portais corporativos, julgue
os itens a seguir.
Portlets são consideradas interfaces de componentes de software que podem ser adicionadas a softwares do tipo cliente-servidor tradicionais.os itens a seguir.
Provas
Questão presente nas seguintes provas
825478
Ano: 2008
Disciplina: TI - Desenvolvimento de Sistemas
Banca: CESPE / CEBRASPE
Orgão: STJ
Disciplina: TI - Desenvolvimento de Sistemas
Banca: CESPE / CEBRASPE
Orgão: STJ
Provas:
Julgue os itens de 68 a 72, relativos aos princípios da engenharia de
software.
A arquitetura de um sistema de software pode se basear em determinado estilo de arquitetura. Um estilo de arquitetura é um padrão de organização. No estilo cliente-servidor, o sistema é organizado como um conjunto de serviços, servidores e clientes associados que acessam e usam os serviços. Os principais componentes desse estilo são servidores que oferecem serviços e clientes que solicitam os serviços.software.
Provas
Questão presente nas seguintes provas
825477
Ano: 2008
Disciplina: TI - Desenvolvimento de Sistemas
Banca: CESPE / CEBRASPE
Orgão: STJ
Disciplina: TI - Desenvolvimento de Sistemas
Banca: CESPE / CEBRASPE
Orgão: STJ
Provas:
Em relação à rede de computadores mundial, suas características e conceitos, julgue os itens que se seguem.
O acesso a páginas web, o e-mail, a transferência de arquivo, o login remoto e os grupos de discussão adotam o modelo clienteservidor.Provas
Questão presente nas seguintes provas
825476
Ano: 2008
Disciplina: TI - Desenvolvimento de Sistemas
Banca: CESPE / CEBRASPE
Orgão: STJ
Disciplina: TI - Desenvolvimento de Sistemas
Banca: CESPE / CEBRASPE
Orgão: STJ
Provas:

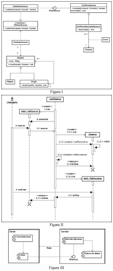
Considerando as figuras I, II e III, que apresentam,
respectivamente, diagramas de classe, de seqüência
e de utilização (deployment), todos em UML, julgue
os itens seguintes.
Provas
Questão presente nas seguintes provas
825475
Ano: 2008
Disciplina: TI - Desenvolvimento de Sistemas
Banca: CESPE / CEBRASPE
Orgão: STJ
Disciplina: TI - Desenvolvimento de Sistemas
Banca: CESPE / CEBRASPE
Orgão: STJ
Provas:

Considerando as figuras I, II e III, que apresentam,
respectivamente, diagramas de classe, de seqüência
e de utilização (deployment), todos em UML, julgue
os itens seguintes.
Provas
Questão presente nas seguintes provas
825474
Ano: 2008
Disciplina: TI - Desenvolvimento de Sistemas
Banca: CESPE / CEBRASPE
Orgão: STJ
Disciplina: TI - Desenvolvimento de Sistemas
Banca: CESPE / CEBRASPE
Orgão: STJ
Provas:

Considerando as figuras I, II e III, que apresentam,
respectivamente, diagramas de classe, de seqüência
e de utilização (deployment), todos em UML, julgue
os itens seguintes.
Provas
Questão presente nas seguintes provas
825473
Ano: 2008
Disciplina: TI - Desenvolvimento de Sistemas
Banca: CESPE / CEBRASPE
Orgão: STJ
Disciplina: TI - Desenvolvimento de Sistemas
Banca: CESPE / CEBRASPE
Orgão: STJ
Provas:

Considerando as figuras I, II e III, que apresentam,
respectivamente, diagramas de classe, de seqüência
e de utilização (deployment), todos em UML, julgue
os itens seguintes.
Provas
Questão presente nas seguintes provas
Cadernos
Caderno Container