Foram encontradas 549 questões.
O casamento estabelece comunhão plena de vida, com base na igualdade de direitos e deveres dos cônjuges. No contexto do casamento, está correto apenas o que se afirma em:
I - Paulo e Mariana são enfermos mentais, e, portanto, não podem contrair matrimônio, pois não possuem o necessário discernimento para os atos da vida civil.
II - Carla, menor em idade núbil não teve autorização por seu representante legal para contrair matrimônio com Otávio. Logo, se ocorrer casamento este será anulável.
III - Não podem casar os irmãos, unilaterais ou bilaterais, e demais colaterais, até o terceiro grau inclusive, devendo haver declaração de impedimento por ofício da autoridade que tenha conhecimento do impedimento.
IV - É causa de suspensão do casamento, não devendo casar o viúvo ou a viúva que tiver filho do cônjuge falecido, enquanto não fizer inventário dos bens do casal e der partilha aos herdeiros.
Provas
Num relógio analógico é correto afirmar que:
Provas
A APO, Avaliação Pós Ocupação, diz respeito a uma série de métodos e técnicas que diagnosticam fatores positivos e negativos do ambiente no decorrer do uso, a partir da análise de fatores socioeconômicos, de infraestrutura e superestrutura urbanas dos sistemas construtivos, conforto ambiental, conservação de energia, fatores estéticos, funcionais e comportamentais, levando em consideração o ponto de vista dos próprios avaliadores, projetistas e clientes, e também dos usuários. (ROMÉRO, M. A.; ORNSTEIN, S. W. Avaliação Pós- Ocupação. Métodos e Técnicas Aplicados à Habitação Social. São Paulo: Faculdade de Arquitetura e Urbanismo da Universidade de São Paulo. Associação Nacional de Tecnologia do Ambiente Construído, 2003).
Com relação a Avaliação Pós Ocupação na construção civil, é CORRETO o que se afirma em:
Provas
Analise a árvore binária abaixo e assinale a alternativa que contenha a sequência correta dos percursos:

Provas
TEXTO 2
El problema de los cuidacoches
En el fenómeno de los cuidacoches se enfrentan una realidad social que condena a mucha gente a la falta de trabajo, con derechos de los ciudadanos que son atropelados.
Es comprensible que las personas sin trabajo procuren alguna forma de ingreso pidiendo una contribución por un cuidado que no es tal. Pero, como muchos automovilistas han denunciado, muchos guardacoches, más que pedir, exigen el pago del supuesto servicio. Y no con una suma voluntaria sino con una tarifa establecida y que suele ser elevada. También es sabido que estas actividades suelen estar organizadas -en algunos casos se sospecha que por barras bravas- y que quienes las llevan a cabo son empleados o pagan por la "concesión".
La policía afirma que, por la legislación vigente, no tiene posibilidad de impedir la actividad de los guardacoches. El Gobierno de la Ciudad, por su parte, implementó un plan de institucionalización del sistema con poco éxito y se prepara para una nueva fase del mismo.
Estos planes pueden tener la virtud de regular la situación y evitar abusos pero, para los automovilistas, el resultado seguirá siendo que deberán pagar por usar un espacio público teóricamente gratuito.
Los cuidacoches se procuran un ingreso, pero afectando derechos de otros ciudadanos. Este problema seguirá aún con los programas del Gobierno de la Ciudad. Buenos Aires, Clarín
(http://www.clarin.com/diario/hoy/15 de jun de 2019)
Sobre os cuidadores de carros é correto afirmar que:
Provas
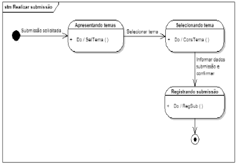
Analise a figura abaixo:

Com base nas informações da figura, podemos afirmar que o diagrama da linguagem UML representado é o:
Provas
É correto afirmar que:
Provas
Utilize o texto abaixo para responder a questão:
Os transtornos hipercinéticos, ditos também como transtornos de déficit de atenção e hiperatividade (TDAH), constituem um grupo de transtornos caracterizados por início precoce (habitualmente durante os cinco primeiros anos de vida), falta de perseverança nas atividades que exigem um envolvimento cognitivo, e uma tendência a passar uma atividade a outra, sem acabar nenhuma, associada a uma atividade global desorganizada, incoordenada e excessiva. De acordo com o guia da federação mundial de TDAH, 2019, (disponível em https://tdah.org.br/wpcontent/ uploads/The_World_Federation_of_A DHD_Guide.pdf) o tratamento para tal transtorno baseia-se no uso de medicamentos estimulantes, 1ª escolha (metilfenidato), e não estimulantes, (clonidina, bupropiona, imipramina) como 2a escolha. A prescrição baseia-se na idade do paciente, presença de outras desordens e disponibilidade dos fármacos que é variável de país para país.
O texto acima relata o tratamento de TDAH, o qual é feito em sua quase totalidade por medicamentos sujeitos a controle especial de acordo com a Portaria no 344 de 12 de maio de 1998 da Secretaria de Vigilância Sanitária do Ministério da Saúde. Com base no conteúdo da referida portaria, 344/1998 assinale a alternativa correta:
Provas
“O desenho universal caracteriza os elementos ou soluções que compõem a acessibilidade. A concepção e especificação de espaços e serviços públicos deve prever a sua utilização por qualquer indivíduo com autonomia e segurança. O desenho universal vai além do pensamento de eliminação de barreiras. Trata da produção de ambientes e elementos que possam atender a todos. [...]”
(Fonte: Brasil Acessível, Programa Brasileiro de Acessibilidade Urbana. Brasil, 2006)
Com base na definição clássica de Desenho Universal, e suas relações com o processo projetual, é qualidade dos espaços acessíveis:
I - Uso personalizado ao público específico em função de atividade específica.
II - Uso amplo e includente considerando a faixa etária média do público usuário
III - O uso é restritivo em função do perfil do usuário padrão com medidas normais.
IV - O uso é flexível abrangendo a diversidade de características físicas humanas.
V - Uso simples e intuitivo, devendo ser de fácil compreensão, independentemente de experiência, nível de formação, conhecimento do idioma ou da capacidade de concentração do usuário.
Provas
O processo de conquista-colonização europeia na América não só forjou novos espaços de poder e dominação, como também atuou nas fissuras das relações já estabelecidas e reforçou ideias parcialmente desenvolvidas nas relações de poder entre os próprios povos do continente. Neste sentido, pesquisas apontam que ideias dicotômicas como os povos das “terras altas” dos Andes serem mais desenvolvidos e refinados, e os povos das “terras baixas” na costa leste eram inferiores, “sem fé, sem lei, sem rei” esteve presente em alguns dos primeiros relatos europeus, mas, também foi parcialmente desenvolvido no próprio período anterior à chegada dos europeus. Assinale a alternativa que destaca o processo histórico anterior à conquista- colonização dos povos indígenas que contribuiu para o desenvolvimento desta dicotomia:
Provas
Caderno Container