Foram encontradas 530 questões.
Considere as seguintes assertivas quanto ao modelo de processo de software Espiral.
I É um modelo de processo de software evolucionário que une a natureza iterativa da prototipação aos aspectos sistemáticos e controlados do modelo cascata.
II Lida explicitamente com o risco no processo de software.
III É um modelo baseado na utilização de métodos formais no desenvolvimento de software.
IV É voltado para guiar as atividades para o desenvolvimento de novos produtos de software, e não lida com a manutenção do software desenvolvido.
V É um modelo gerador de outros modelos de processo de software.
A(s) assertiva(s) correta(s) é(são):
Provas
Considere as seguintes assertivas quanto aos Métodos Ágeis
I Promovem um aumento da qualidade e de produtividade no desenvolvimento de software para Internet.
II Consideram que o método mais eficiente e efetivo de transmitir informações para uma equipe de desenvolvimento é uma conversa aberta, presencial.
III Consideram que Software em funcionamento é a principal medida de progresso.
IV As melhores arquiteturas, requisitos e projetos surgem de equipes centralizadas e bem geridas.
Constituem princípios válidos para os métodos ágeis:
Provas
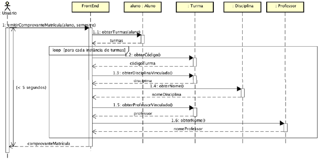
Considere o diagrama de sequência (sequence diagram) produzido na notação Unified Modeling Language (UML).

Considerando o diagrama apresentado, é correto afirmar:
Provas
Acerca da Unified Modeling Language (UML), é correto afirmar que:
Provas
Considere as seguintes assertivas quanto aos modelos e normas de qualidade de software:
I O CMMI-DEV v1.3 representa um metamodelo de processo de duas maneiras diferentes: (1) como um modelo "contínuo" e (2) como um modelo "por estágio". O uso da representação "contínua" permite alcançar os níveis de maturidade do modelo, enquanto que o uso da representação "por estágio" permite alcançar os níveis de capacidade do modelo.
II No CMMI-DEV v1.3, o objetivo da análise causal e Resolução (Causal Analysis and Resolution - CAR) é planejar, implementar e implantar melhoria nos processos organizacionais com base no entendimento dos pontos fracos encontrados.
III No MR-MPS-SW:2016 (Modelo de Referência MPS para Software), o propósito do processo Gerência de Portfolio de Projetos (GPP) é iniciar e manter projetos que sejam necessários, suficientes e sustentáveis, de forma a atender os objetivos estratégicos da organização.
IV Os processos requeridos pelo Nível G do MR-MPS-SW:2016 (Modelo de Referência MPS para Software) são: Gerência de Requisitos (GRE) e Gerência de Projetos (GPR). V Em uma avaliação oficial do MR-MPS-SW:2016 (Modelo de Referência MPS para Software) é permitida a exclusão completa do processo AQU - Aquisição desde que não seja executado pela organização.
São corretas as assertivas:
Provas
Quanto à Information Technology Infrastructure Library v3 (ITIL), é correto afirmar que:
Provas
Marque a alternativa que corretamente expressa uma das atividades da gerência de projetos de software:
Provas
Considere as seguintes assertivas sobre o processo de medição de software.
I Métrica de software é definida como uma medida quantitativa do grau com o qual um sistema, componente ou processo possui determinado atributo.
II Em uma organização de alta maturidade a medição permite comparar os projetos.
III Devem ser realizadas rotineiramente auditorias de medição para assegurar que as baselines e os itens de configuração estejam íntegros, completos e consistentes.
IV O propósito do processo de medição de software é iniciar e manter projetos que sejam necessários, suficientes e sustentáveis, de forma a atender os objetivos estratégicos da organização.
A(s) assertiva(s) correta(s) é(são):
Provas
Considere as seguintes assertivas sobre o processo de requisitos de software.
I Um requisito não funcional pode ser descrito como um atributo de qualidade, de desempenho, de segurança ou como uma restrição geral em um sistema.
II Uma matriz de rastreabilidade permite a um engenheiro de requisitos representar a relação entre os requisitos e outros artefatos da engenharia de software.
III Análise de domínio de um software é a identificação, a análise e a especificação de requisitos comuns de um campo de aplicação especifico, tipicamente para reutilização em vários projetos dentro desse campo de aplicação.
IV O processo de levantamento e análise de requisitos tem como propósito definir, dentre outros artefatos, os requisitos do cliente, do produto e dos componentes do produto.
A(s) assertiva(s) correta(s) é(são):
Provas
É correto afirmar que a Instrução Normativa IN SLTI No 04/2014
Provas
Caderno Container